Die AristaFlow BPM Suite ist eine Entwicklungsplattform, um Unternehmensanwendungen einfacher zu entwickeln, schneller zu deployen und flexibler anzupassen. Der Fokus auf zugrunde liegende Prozesse macht mit der AristaFlow BPM Suite entwickelte Anwendungen prozess-orientiert und erlaubt eine klare Trennung zwischen Prozess- und Anwendungslogik. In einer in Eclipse integrierten Entwicklungsumgebung (IDE) werden alle notwendigen Tools zur Verfügung gestellt, um die Ablauflogik der Anwendung in Form eines klar modellierten Workflows zu beschreiben und Anwendungsbausteine einzubinden und miteinander zu verschalten. Auf diese Weise entstehen flexible Anwendungen mit inhärenter Workflow-Unterstützung samt Aufgabenmanagement, Aufgabendelegation und vielen weiteren Funktionen. AristaFlow BPM Suite bringt zudem Workflow Tools mit, um Aufgaben zu verwalten und laufende Workflows zu überwachen.
- Unternehmensanwendungen einfacher entwickeln, schneller deployen und flexibler anpassen
- Trennung der Anwendungslogik von der Prozesslogik ermöglicht einen deutlich flexibleren Umgang mit Änderungen
- Statt aufwendigem und fehleranfälligem Code wird mit graphischer Modellierung, Plug-and-Play von Anwendungen und Services und graphischem Formular-Designer gearbeitet
- Komfortable IDE vollständig in der Open-Source-IDE Eclipse integriert
Low-Code Entwicklung – Modellieren statt programmieren
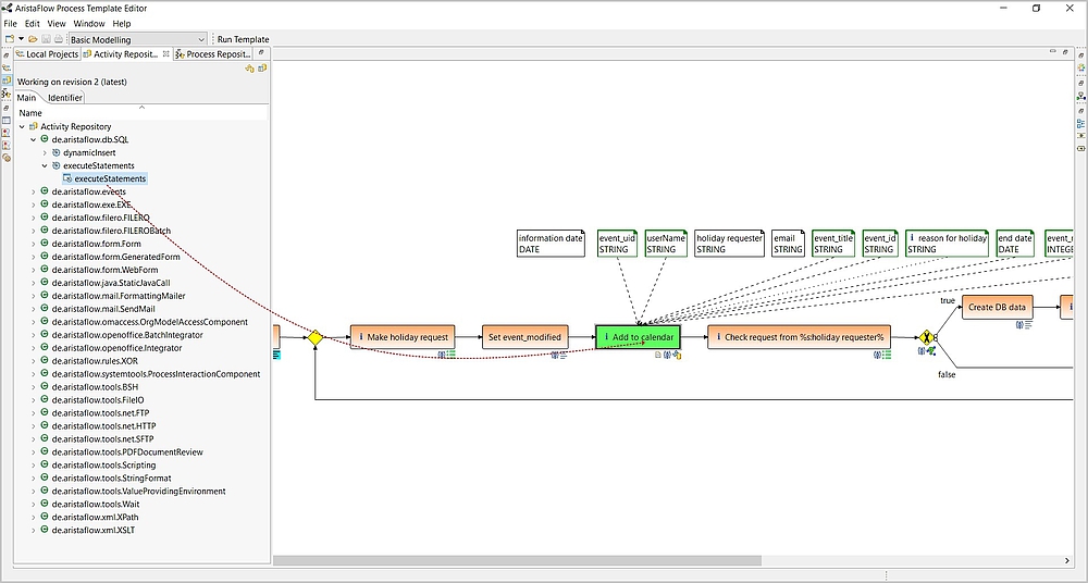
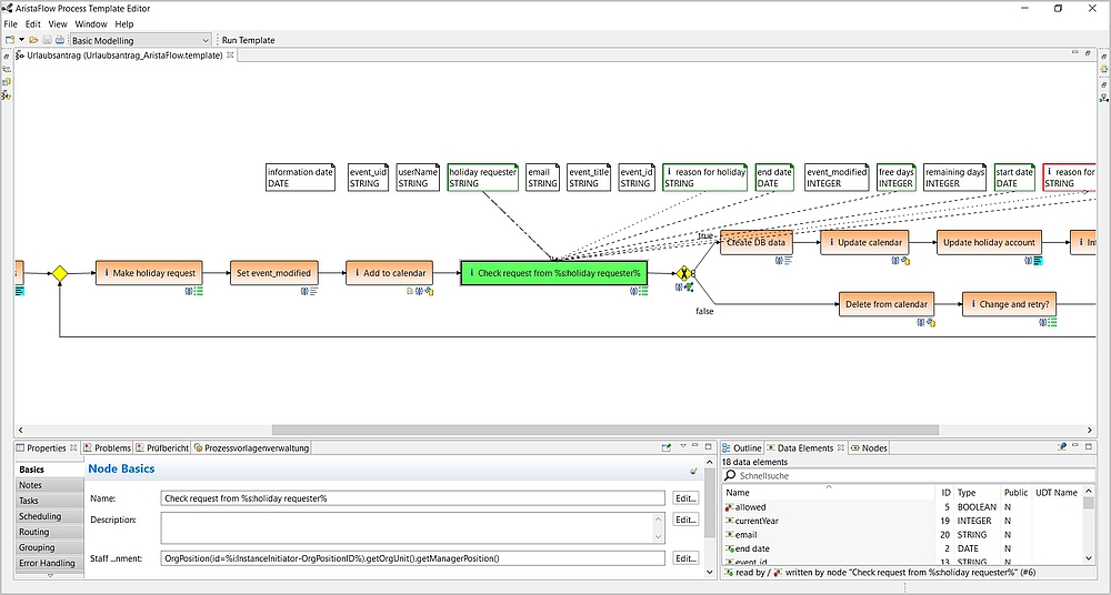
Im Process Designer der AristaFlow BPM Suite modellieren Sie die Ablauflogik / Prozesslogik, statt diese hart verdrahtet zu programmieren. Oberflächen für Dateneingabe und -anzeige werden bequem mittels graphischem Formular-Designer zusammengeklickt.
Für die korrekte Ausführung der Ablauflogik ist die Workflow Engine verantwortlich. Die Workflow Engine der AristaFlow BPM Suite hat ihre Robustheit bereits erfolgreich unter Beweis gestellt – Kunden haben bereits Millionen von Prozessinstanzen mit der AristaFlow BPM Suite erfolgreich abgewickelt.
Anwendungsintegration nach dem Bausteinprinzip
An den Schritten im modellierten Prozess hinterlegen Sie die Anwendungslogik. Das können Formulare, Anwendungen oder Services sein, die in dem Schritt aufgerufen werden sollen, Events, die Prozesse anstoßen, u.v.m.. Eine Vielzahl bereitgestellter Konrektoren, z. B. für Web Services, Java-Methoden, ausführbare Dateien (.exe), XSLT- und XPath-Auswertung, Datenbankaufrufe (inkl. Stored Procedures), komplexe, benutzerdefinierte Formulare (z. B. interaktive Formulare, mit integrierten Datenbankabfragen und Scripting), E-Mail-Versand und vieles mehr, machen Entwicklern das Leben leichter.
Für den reibungslosen Datenaustausch zwischen verschiedenen Anwendungen und Services sorgt ein klar modellierter Datenfluss und ein tool-gestütztes Daten-Mapping.
Leicht zu ändern
Änderungen an mit der Low-Code Plattform erstellten prozess-orientierten Anwendungen sind schnell und kostengünstig umgesetzt. Änderungen können sogar im laufenden Betrieb wirksam geschaltet werden. Erstellte prozess-orientierte Anwendungen können einfach versioniert werden. Das AristaFlow Process Repository erleichtert dabei die Verwaltung der Anwendungs-Lebenszyklen.
Warum Entwickler AristaFlow BPM Suite lieben werden
Eclipse Integration
AristaFlow BPM Suite bietet eine Eclipse IDE und STS Integration. Eclipse Rich Client Platform (Eclipse RCP) kann zur einfachen Anwendungsentwicklung eingesetzt werden.
Lifecycle-Management
Intelligente Versionierungskonzepte für Prozesse im Process Repository und für Anwendungsbausteine im Actitivty Repository vereinfachen das Lifecycle-Management für Entwickler.
JAVA und REST API
Über JAVA und REST API sowie als Web Service lassen sich sämtliche Dienste und Komponenten der AristaFlow BPM Suite ansprechen und integrieren.
Tutorials und Ressourcen
Video-Tutorials, umfassende Dokumentation aller Schnittstellen und einen hervorragenden freundlichen Support zeichnen die AristaFlow BPM Suite aus.
