AristaFlow BPM Suite

Mit dem Workflow-Management-System Workflows erstellen und automatisiert ausführen

Das Workflow-Management-System AristaFlow BPM Suite unterstützt Sie Schritt für Schritt bei der Digitalisierung und Workflow-Automatisierung Ihrer Geschäftsprozesse und sichert nachhaltigen Nutzen:

  • Reduzierung von Kommunikationsaufwand durch klar definierte Prozesse und automatisiertes Routing von Aufgaben und Informationen
  • Kürzere Durchlaufzeiten der Prozesse und Minimierung der Fehleranfälligkeit
  • Jederzeit auskunftsfähig durch detaillierte Informationen und Kennzahlen zu jedem Workflow-Vorgang
  • Änderungen am Geschäftsprozess direkt schnell und flexibel auf den automatisierten Workflow übertragbar
  • Auch in Ausnahmesituationen reibungslose Abläufe

Workflow Management mit AristaFlow BPM Suite

Vom Prozess zum Workflow

Prozesse werden besonders bequem graphisch als Worfklows modelliert, z.B. in BPMN. Alle Fristen und Abhängigkeiten des Prozesses können im Workflow abgebildet werden, z.B. wer wann für welche Aufgaben zuständig ist, welche Anwendungen dazu notwendig sind oder auch welche Informationen wann wohin fließen müssen.

Geringe Umstellung für Anwender

Anwender müssen nicht aufwendig neu eingelernt werden. Sie haben flexible Möglichkeiten, Workflow-Aufgaben abzurufen und zu erledigen (z.B. im Internet-Browser oder in Outlook) und arbeiten mit Formularen im gewohnten Corporate Design. Dadurch wird es besonders einfach, Anwender effizient am Workflow zu beteiligen.

Alles per Workflow steuern

Beliebige Anwendungen können im Workflow eingebaut und miteinander verschaltet werden. Nicht nur auf Ereignisse von Anwendungen kann im Workflow reagiert, sondern auch Dialoge von Anwendungen können angesteuert werden, etwa um Workflow-Aufgaben in der Anwendung zu bearbeiten.

Workflow überall integrieren

Durch Java, Web Service und REST API sowie Eclipse Integration können Workflows in jede Anwendung integriert werden. Den optimierten Workflow in einer bewährten Anwendung, im Unternehmensportal oder in einer komplett neuen Anwendung nutzen? Kein Problem mit AristaFlow BPM Suite.

Rundgang durchs Workflow-Management-System

In wenigen Schritten entsteht im Workflow-Management-System ein ausführbarer Workflow, der alle Abhängigkeiten des Geschäftsprozesses berücksichtigt und sofort einsatzbereit ist.

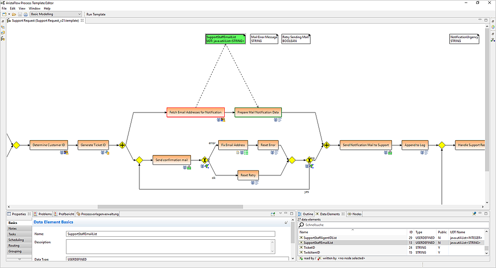
Workflows graphisch modellieren und optimieren

Im Prozessdesigner bilden Sie Geschäftsvorgänge in einem Workflow-Modell ab. Dazu stellt der Prozessdesigner alle Funktionen für die graphische Modellierung von Abläufen und Informationsflüssen bereit. Eine on-the-fly Plausibilitätsprüfung stellt bereits während der Modellierung eine maximal mögliche Fehlerfreiheit für den auszuführenden Workflow sicher. In Kombination mit dem Formulardesigner, ermöglicht der Prozessdesigner die Erstellung von Human Workflows ganz ohne zu programmieren. Datenaustausch mit Drittsystemen wie Datenbanken oder E-Mail-Versand lassen sich ganz einfach über mitgelieferte Anwendungsbausteine konfigurieren. Den Workflow-Schritten können Sie verantwortliche Bearbeiter direkt oder per zugeordnete Rollen zuweisen.

Formulare im Corporate Design komfortabel erstellen

Teil des Workflow Systems ist ein Formulardesigner, mit dem Formulare im Corporate Design einfach und bequem erstellt werden können. Per Drag & Drop wählen Sie Formularelemente wie Auswahllisten, Checkboxen, Radiobuttons und Textzeilen aus und ordnen diese im Formular an. Über JavaScript können den Formularelementen besondere Funktionen übergeben werden wie z.B. Felder berechnen, Bereiche in Abhängigkeit von Daten ein-/ausblenden, Dokumente hoch-/runterladen und Daten aus Datenquellen anzeigen. Auch komplexeste Formularflüsse lassen sich mit AristaFlows Formulardesigner elegant abbilden.

Anwendungen in den Workflow integrieren und verbinden

Beliebige Anwendungen und Services lassen sich mit geringem Aufwand in Plug-and-Play-Art zu einer Prozesslandschaft verbinden und orchestrieren. Hierzu stehen eine Reihe Konnektoren und klare Schnittstellen zur Verfügung, die die Integration von Anwendungen in den Workflow besonders einfach machen. Ein Wizzard hilft Ihnen, Datenflüsse zwischen den integrierten Anwendungen unkompliziert abzubilden. Events lassen sich einsetzen, um ereignisgesteuerte Aktionen und Subprozesse zu triggern. Damit realisieren Sie mit wenig Aufwand Workflows, die komplexe Geschäftsprozesse abbilden und digitalisieren.

Die gesamte Workflow-Funktionalität des Workflow-Management-Systems kann mittels Java und REST API abgerufen und in eigene Entwicklungen integriert werden. So können Sie angefangen von branchenspezifischen eigenen Clients über die Integration in spezifische Eigenentwicklungen bis hin zur nahtlosen Integration von Workflow-Funktionalität in ERP, CRM, DMS, usw. alle Möglichkeiten ausschöpfen.

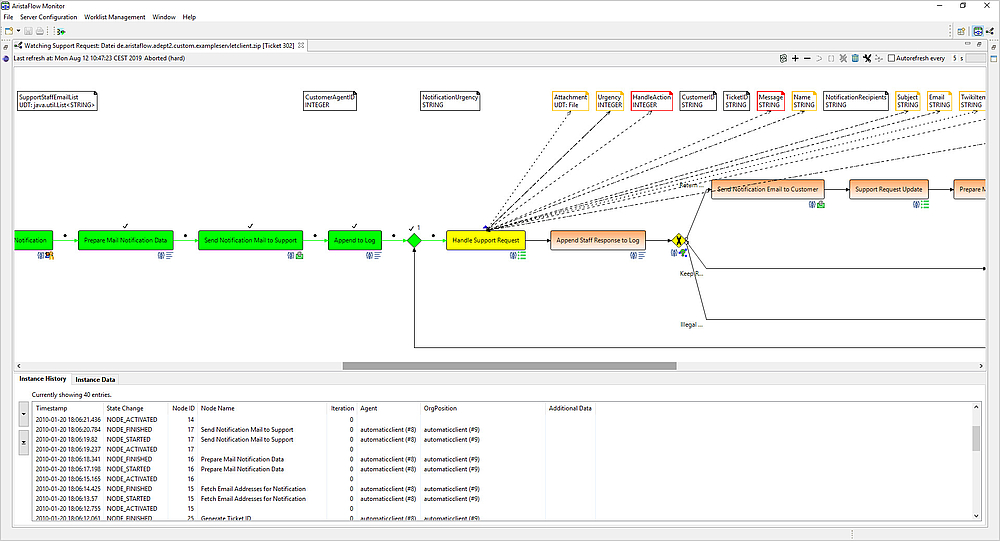
Workflow-Ausführung in Echtzeit überwachen

Das Workflow-Management-System bringt Transparenz in Geschäftsprozesse und hilft Optimierungspotential zu identifizieren. Sie können zu jedem Zeitpunkt sehen, an welcher Stelle sich die Abarbeitung jedes einzelnen Geschäftsvorgangs befindet. Autorisierte Anwender wie Abteilungsleiter erhalten einen Einblick in alle laufenden und abgeschlossenen Workflows.
Komfortable Such- und Filtermöglichkeiten ermöglichen es, gezielt einzelne Vorgänge zu finden und bei Bedarf auch steuernd einzugreifen. Fehlgeschlagene Schritte, z.B. auf Grund temporär nicht verfügbarer Drittsysteme, können einfach gefunden und mit einem Klick zurückgesetzt werden. Aufgaben können von zentraler Stelle delegiert und neuverteilt werden. Die Abarbeitung eines jeden Workflows wird lückenlos protokolliert und stehen sowohl für Auditierungen und Zertifizierungen als auch als Input für Business Intelligence und Process Mining oder im Rahmen eines kontinuierlichen Verbesserungsprozesses (KVP) zur Verfügung.

Auf einen Blick erkennen, welche Aufgaben anstehen

Anwender sehen auf einen Blick, welche Workflow-Aufgaben aktuell für sie anstehen, bis wann und mit welcher Dringlichkeit diese zu erledigen sind. Ob in einem gesonderten Client oder im Internet-Browser, integriert in Ihrem Unternehmensportal, in Microsoft Outlook mit dem Workflow Add-In für Outlook oder in einer Eingabemaske Ihrer Anwendung – von überall aus können Workflow-Aufgaben abgerufen, gestartet, bearbeitet und der Bearbeitungsstatus live nachverfolgt werden. Auch externe Anwender, z.B. Lieferanten, die nur an einzelnen Teilen des Prozesses beteiligt sind, können Sie damit ganz einfach in den Prozess einbinden.
Das Speichern von Zwischenergebnissen ist zu jedem Zeitpunkt der Bearbeitung möglich. Von Ihnen erledigte Aufgaben und die dabei eingetragenen Daten können Sie im read-only Modus auch im Nachhinein wieder abrufen. Mit LDAP, Active Directory und OAuth lassen sich bestehende Organisationsstrukturen unkompliziert übernehmen und Single Sign-On realisieren.

Use Cases bei Kunden

Weitere Infos